Страница 1 из 1
Настройка DHCP relay на MES2324
Добавлено: 03 фев 2022 13:21
Nikita_rus
Здравствуйте. помогите настроить DHCP relay на MES2324
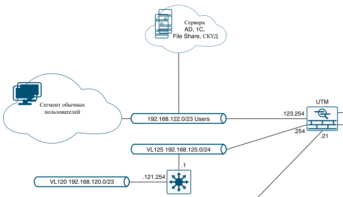
L3 схема

- DHCP relay.png (32.44 КБ) 6170 просмотров
Конфиг
Код: Выделить всё
console#show running-config
vlan database
vlan 120,125
exit
!
ip dhcp relay address 192.168.122.4
ip dhcp relay enable
!
username eltex password encrypted 5baa61e4c9b93f3f0682250b6cf8331b7ee68fd8 privilege 15
!
interface gigabitethernet1/0/1
switchport access vlan 120
exit
!
interface gigabitethernet1/0/23
switchport access vlan 125
exit
!
interface vlan 1
ip address 192.168.122.55 255.255.254.0
no ip address dhcp
exit
!
interface vlan 120
ip address 192.168.121.254 255.255.254.0
ip dhcp relay enable
exit
!
interface vlan 125
ip address 192.168.125.1 255.255.255.0
ip dhcp relay enable
exit
!
!
ip default-gateway 192.168.123.254
ip default-gateway 192.168.125.254
!
endПодключал ПК в сети 192.168.125.0/24 там он получает адрес по DHCP от сервера 192.168.122.4, но в сети 192.168.120.23 как не прописывал не видит DHCP сервер. Я новичок, пытался делать по статье
https://docs.eltex-co.ru/pages/viewpage ... d=45461868
Re: Настройка DHCP relay на MES2324
Добавлено: 05 фев 2022 03:09
Garri
Проверьте с такими настройками dhcp:
ip dhcp relay address 192.168.122.4 vlan 120,125
ip dhcp relay enable
ip dhcp relay information option suboption-type custom
DHCP-сервер напрямую подключён в MES?
Re: Настройка DHCP relay на MES2324
Добавлено: 07 фев 2022 08:36
Nikita_rus
DHCP сервер на контроллере домена, он же ДНС ip-адрес 192.168.122.4. На роутере (На схеме UTM) DHCP relay настроил, если в сети 192.168.125.0/24 подключаю ПК он получает адрес от DHCP сервера, но дальше через MES он не проходит.
Код: Выделить всё
console#show running-config
vlan database
vlan 120,125
exit
!
ip dhcp relay address 192.168.122.4 vlan 120,125
ip dhcp relay enable
ip dhcp relay information option suboption-type custom
!
username eltex password encrypted 5baa61e4c9b93f3f0682250b6cf8331b7ee68fd8 privilege 15
!
interface gigabitethernet1/0/1
switchport access vlan 120
exit
!
interface gigabitethernet1/0/23
switchport access vlan 125
exit
!
interface vlan 1
ip address 192.168.122.55 255.255.254.0
no ip address dhcp
exit
!
interface vlan 120
ip address 192.168.121.254 255.255.254.0
ip dhcp relay enable
exit
!
interface vlan 125
ip address 192.168.125.1 255.255.255.0
ip dhcp relay enable
exit
!
ip default-gateway 192.168.125.254
!
end
Ничего не поменялось.
Удалил ip default-gateway 192.168.123.254
Re: Настройка DHCP relay на MES2324
Добавлено: 07 фев 2022 10:06
Евгений Т
Добрый день.
Подключал ПК в сети 192.168.125.0/24 там он получает адрес по DHCP от сервера 192.168.122.4, но в сети 192.168.120.23 как не прописывал не видит DHCP сервер.
Схема немного странно выглядит. Для 125.0/24 настроен релей в пределах одного влан. Причём релеится запрос в тот же интерфейс, с которого он пришёл. Для 120.0/24 настроен релей между влан. Обычно так и настраивают. Тут хотелось бы больше понимания в чём именно проблема. Прошу завести заявку по форме
https://eltex-co.ru/support/ и приложить дамп вайршарком с dhcp сервера в момент попытки получения адреса клиентом из 120.0/24 сетки. Посмотри долетает ли дискавер до сервера и отвечает ли он. Сервер на основании опции 82 адрес выдаёт?
Re: Настройка DHCP relay на MES2324
Добавлено: 07 фев 2022 14:01
Nikita_rus
Я хочу чтоб из VLAN 125 запрос ретранслировался в VLAN 120. Погуглил по опции 82, как понял DHCP-сервер в Windows Server 2008 его не использует. По идеи оно должно и без этой опции работать заполняя поле GIADDR (Выяснил в процессе гугления). Как ещё на счет такой команды ip helper-address.
Re: Настройка DHCP relay на MES2324
Добавлено: 07 фев 2022 15:35
Евгений Т
>Я хочу чтоб из VLAN 125 запрос ретранслировался в VLAN 120
Хорошо. Но при этом вы пишите:
> но в сети 192.168.120.23 как не прописывал не видит DHCP сервер.
Т.е тут уже релей в пределах одного влана. Зачем в этой схеме вообще релей, если сервер в том же броадкастовом домене?
Уберите
interface vlan 120
ip dhcp relay enable
Если не заработает, прошу завести заявку по форме, описанной в предыдущем комментарии.
Re: Настройка DHCP relay на MES2324
Добавлено: 07 фев 2022 20:19
Garri
Я так понимаю, что он пытался настроить через 2 релея - из серверного сегмента сети VLAN1(192.168.122/23) через релей на UTM, далее через релей на MES во VLAN120 (192.168.120/23).
При этом все vlan терминируются на MES и он их машрутизирует.
Re: Настройка DHCP relay на MES2324
Добавлено: 08 фев 2022 10:14
Nikita_rus
Евгений, спасибо за наводки на мысли.
Garri писал(а):Я так понимаю, что он пытался настроить через 2 релея - из серверного сегмента сети VLAN1(192.168.122/23) через релей на UTM, далее через релей на MES во VLAN120 (192.168.120/23).
При этом все vlan терминируются на MES и он их машрутизирует.
Garri абсолютно верно, может я как-то не так выражался или схема не совсем понятная, надо было подписать лучше.
Удалось разобраться, вот верный конфиг:
Код: Выделить всё
console#show running-config
vlan database
vlan 120,125
exit
!
ip dhcp relay address 192.168.122.4
ip dhcp relay enable
!
username eltex password encrypted 5baa61e4c9b93f3f0682250b6cf8331b7ee68fd8 privilege 15
!
interface gigabitethernet1/0/1
switchport access vlan 120
exit
!
interface gigabitethernet1/0/23
switchport access vlan 125
exit
!
interface vlan 1
ip address 192.168.122.55 255.255.254.0
no ip address dhcp
exit
!
interface vlan 120
ip address 192.168.121.254 255.255.254.0
ip dhcp relay enable
exit
!
interface vlan 125
ip address 192.168.125.1 255.255.255.0
exit
!
ip default-gateway 192.168.125.254
!
end